Expand my Community achievements bar.

Submissions are now open for the 2026 Adobe Experience Maker Awards.

Mark Solution

This conversation has been locked due to inactivity. Please create a new post.

SOLVED

Unable to edit pages and templates / No root layout container when creating template

Avatar

Level 1

c1.pngc2.pngI'm following the tutorial to create a new site https://helpx.adobe.com/experience-manager/using/first_aem64_website.html. However I'm not able to edit template as there's no layout container.

 

template.png

Edit:

I creted a new page in we-retail website, which uses page-content template:

tem0.png

 

tem1.png

temp2.png

 

But it's still not editable. Anything what's created even existing we-retail templates and pages are not editable

Please help,

Kind regards,

Patryk

1 Accepted Solution

Avatar

Correct answer by
Community Advisor

Hi @patrykmaryn 

 

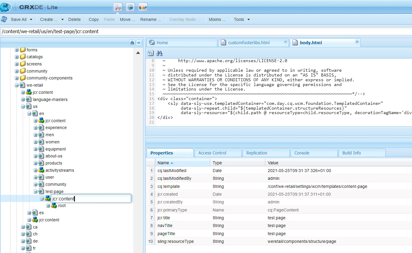
Check if your template page component has the layout container included in it or not.

Navigate to editable tempalte jcr:content node within structure node and find the sling:resourceType and then look for the path in /apps.

 

asutosh_jena_0-1621931990892.png

asutosh_jena_1-1621932041011.png

 

View solution in original post

8 Replies

Avatar

Correct answer by
Community Advisor

Hi @patrykmaryn 

 

Check if your template page component has the layout container included in it or not.

Navigate to editable tempalte jcr:content node within structure node and find the sling:resourceType and then look for the path in /apps.

 

asutosh_jena_0-1621931990892.png

asutosh_jena_1-1621932041011.png

 

Avatar

Level 1
Thanks for your reply. Accidentally I made your answer accepted. Please refer to my edited post, thanks

Avatar

Community Advisor

Hi @patrykmaryn 

 

can you check if you are able to edit this template from we-retail?

http://localhost:4502/editor.html/conf/we-retail/settings/wcm/templates/content-page/structure.html

 

 

Avatar

Level 1
@Asutosh_Jena_ thanks. No I can't, there's no root layout container

Avatar

Community Advisor

@patrykmaryn This is an OOTB template which is used in we-retail! I doubt if accidentally any of the node has been deleted from the code.

Are you sure you are not able to edit the we-retail content page template?

Avatar

Level 1
@Asutosh_Jena_ Please find my edited post. Is the problem related to having jar installed as publish? Evem though in config runmode is author?

Avatar

Community Advisor

Hi @patrykmaryn 

 

For author instance, Please rename the jar to aem-author-p4502.jar and start the application by double clicking on the jar.

Before that make sure to remove the crx-quickstart folder which already contains the extracted files.

Once the server is starting you will be redirected to the login screen where you can login using admin/admin credentials.

Post installation, you can see the CQ_RUNMODE will be set to "author" with CQ_PORT as 4502 in start.bat file located under crx-quickstart/bin/. No Changes Required here.

On Author instance you can make all the content changes.

 

For publish instance, Please rename the jar to aem-publish-p4503.jar and start the application by double clicking on the jar.

Before that make sure to remove the crx-quickstart folder which already contains the extracted files(preferably in a different location than author).

Once the server is starting you will be redirected to we-retail landing page.

Post installation, you can see the CQ_RUNMODE will be set to "author" with CQ_PORT as 4502 in start.bat file located under crx-quickstart/bin/. Change the RUNMODE to "publish" and PORT to "4503"

On Publish instance you cannot make any content change. It's used only for viewing the pages and end user view.

Avatar

Level 1
Many thanks @Asutosh_Jena_