Can we change the name of property.

Hi Team
Can we change the name of property.
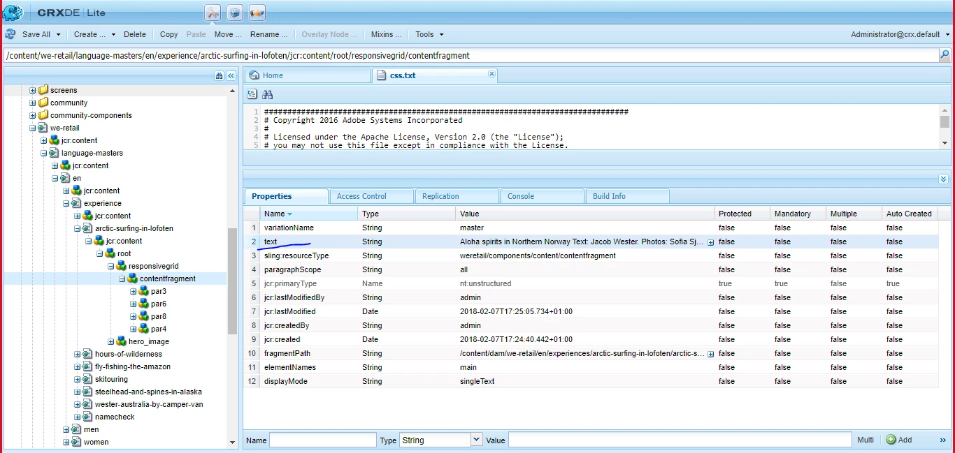
Can we change the property 'text' name.

Hi Team
Can we change the name of property.
Can we change the property 'text' name.
At node level, you can't change the existing property name but you can delete it and add a new name with the same details at the node level.
But if this name is a dialog property, please change it at the dialog level of that property in the respective component.
In the above screen shot, you are referring to a content fragment, which is a ootb component. In order to customise it you'll have to create a custom component which acts like a CF or overlay/extend the CF.
Thank you,
Sravan
Enter your E-mail address. We'll send you an e-mail with instructions to reset your password.