Assets Repository Restructuring
Hi all,
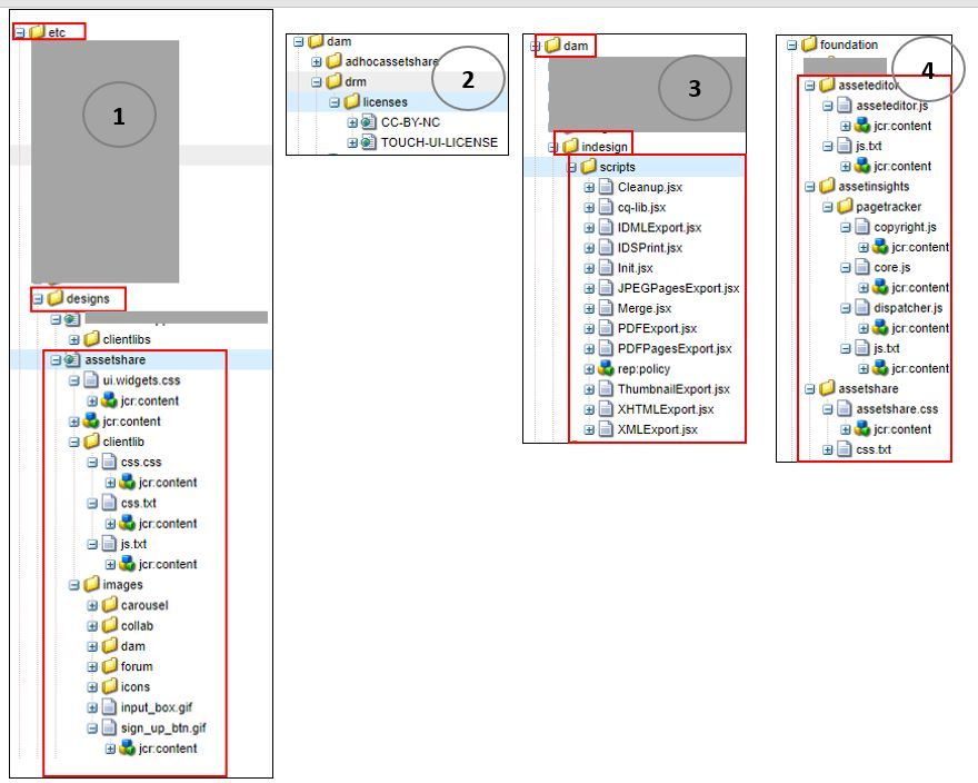
I am in the process of performing assets repository restructuring. I found that some paths don't need to move if it hasn't been modified. But, I am not clear whether should I move to new location for the following items:
1. Classic Asset Share Designs
2. Example DRM Licenses
3. InDesign Workflow Scripts
4- Misc
Below is my project structure:

Thanks,
