Session token generation using shell script?
Hi,
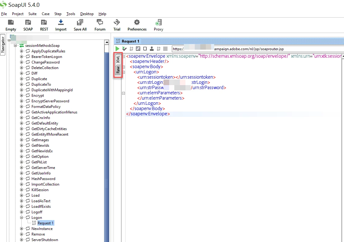
I have a requirement to trigger the tech wf's in ACC using a Control M, where i have to run a shell script to generate session token and postEvent(), so that the workflows gets triggered.
Via soap i am able to, but the main question is How can we generate session token and postEvent() using shell script?
If this is possible, please share the steps/script.
Thanks in advance!


