Facing error while sending an calculated attachment in the delivery?
Hello Folks,
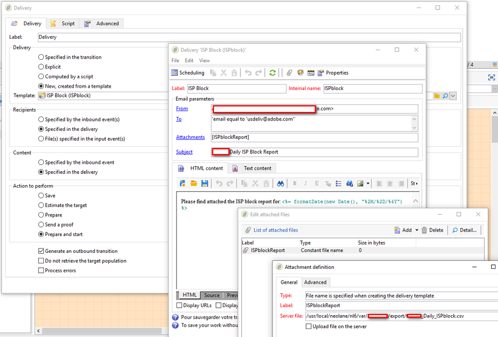
I am trying to send an file present over server location as an attachment in recurring delivery, but facing an error. Below are the activities that i configured in workflow:
Scheduler -> Query (Get Required Information) -> Data Extraction (Extracting to Server Location) -> Delivery Activity (Chosen a delivery template) -> End
I created a template with some content, target population specified and configured an attachment (Calculated Attachment). Provided the same server path where the file resides. But seems like it is not working as expected, do we need to provide some permissions to campaign on the directory. Because this directory has some access restrictions.
Please help!
Regards,
Sri Bhargav
