Benefits of Using Program IDs in Naming Conventions

When using Adobe Marketo Engage, efficiency and accuracy is the name of the game, especially as your team scales with your business. As more marketing initiatives are being deployed, the number of programs you launch will grow. We recommend adding a unique code (otherwise known as the Program ID) in each of your program naming conventions for easy searchability and a high level of accuracy when referencing program-specific assets in Smart Campaigns.
Find this unique code (typically 4 to 5 digits long) in the URL of the program you create (located after the Munchkin Code). For the example URL below, the code would be 1003.


...and add it to your program name. In this example (program name: DS-EMEA-Onboarding Hub-1021), the code is 1021.
Not only will this make it very easy to search for the specific program, but it also makes it very easy to reference assets from that program within a smart campaign!
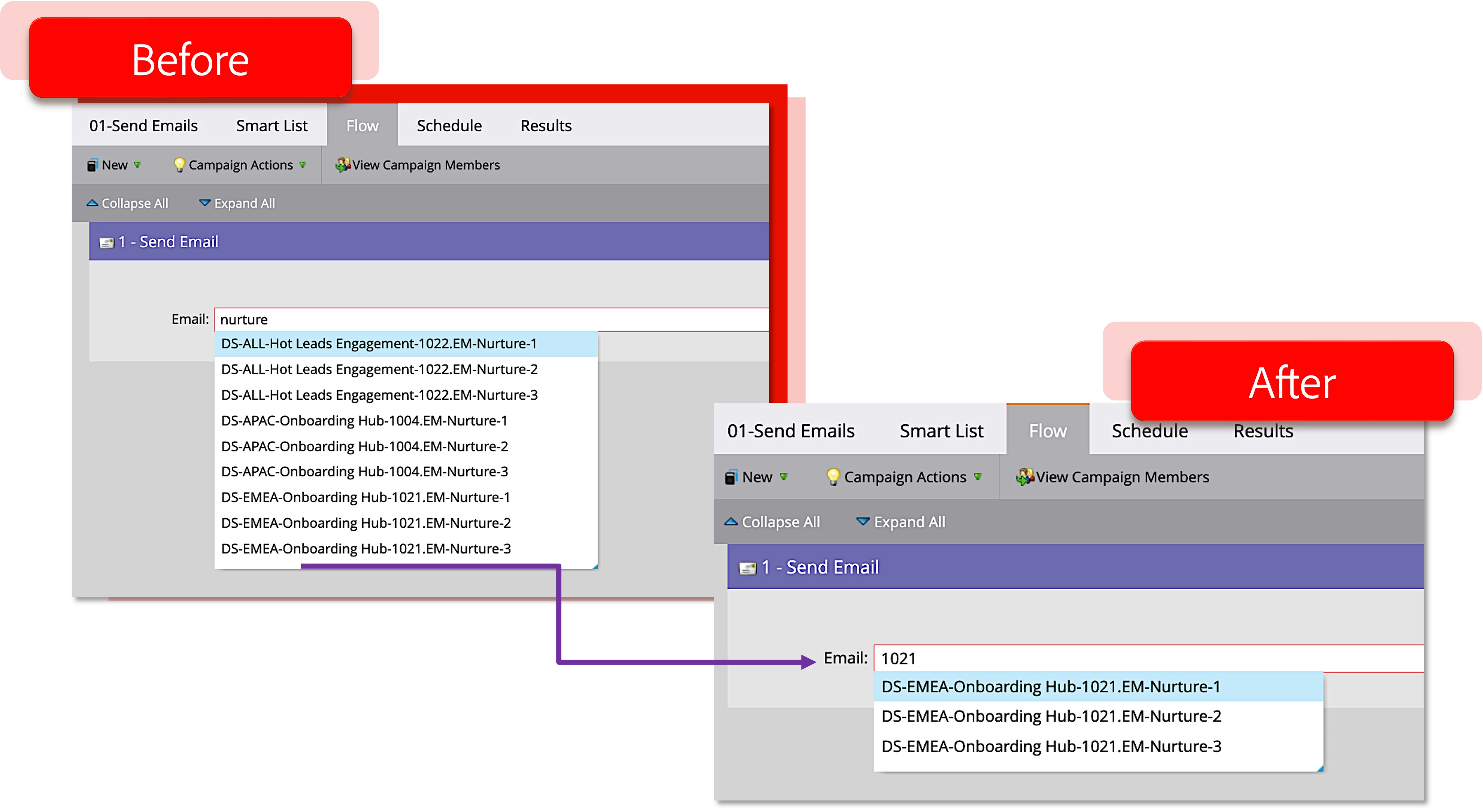
For example, let's say you are creating a smart campaign that sends out an email that is part of a nurture. You want to make sure you reference the correct email, but by typing in the keyword "nurture" in the campaign, you see dozens of results populate. As you create more programs that are similar, the same keywords are used often, making it harder to quickly and accurately identify a specific asset. Instead of searching by a keyword, you can now search by the code, or Program ID, instead. Now only those program-specific assets come up under your search, making it nearly impossible to select the wrong asset (in this case, email!) Another benefit is that even if you move the program to another workspace or folder, the program ID will always stay the same in the URL.

Utilize unique program identifiers in your naming convention to level up your operations game in your Marketo Engage instance to keep up with your scaling business. If you're interested in learning more Adobe Marketo Engage tips and tricks from our Professional Services team, contact us today!
