Handling Select Event (dropdown) on overlayed "Create Workflow" Model
Hi,
This is about handling an event on the overlayed "Create Workflow" model. Basically, I have to handle an event when the value changes in the dropdown
-
I have done an overlay from
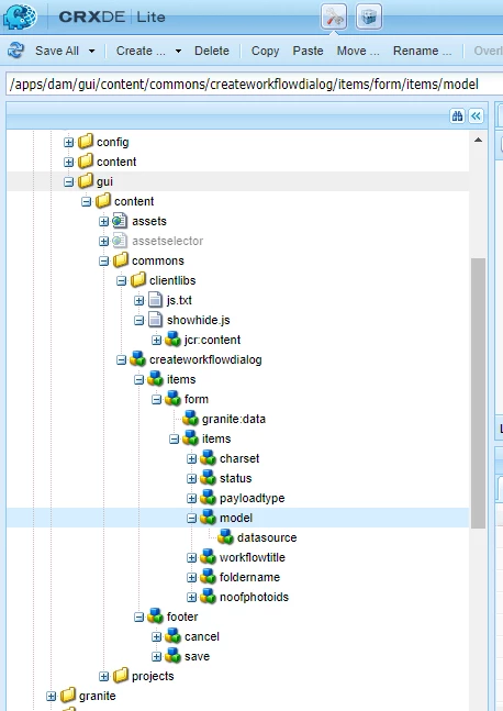
/libs/dam/gui/content/commons/createworkflowdialog -> /apps/dam/gui/content/commons/createworkflowdialog
2. Added two new text fields - text field 3 and 4 (Selected green)
Now based on the selection of the workflow title/name from the dropdown I have to hide or show two new text fields which I have added.
I used an approach using a CSS selector to hide/show the newly added fields and it didn't work.
- http://www.sgaemsolutions.com/2019/01/showhide-tabs-and-fields-based-on-drop.html
One thing I noticed about the dialog we overlayed is having sling:resourceType as granite/ui/components/coral/foundation/dialog and the one which uses CSS selector is of type
cq/gui/components/authoring/dialog
We also tried to achieve this by creating a clientLib under /apps/dam/gui/content/commons/
and it just not loading when model comes up.
Please suggest to me the best approach.
TIA!
