Designer / LiveCycle: Reference rows in dynamic table in a separate subform static table, For Loop Help
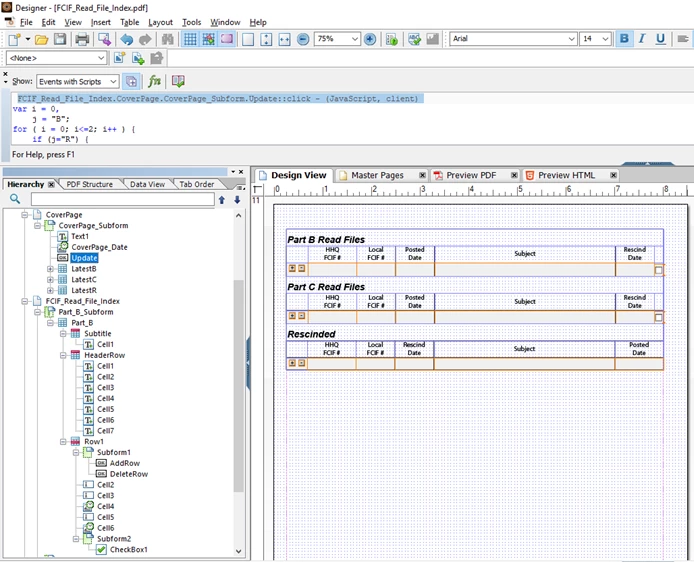
Reference pasted pictures below.
I have a cover page that summarizes data from my dynamic tables in a separate subform. The behavior I want, after I update the dynamic subform, I want to hit an "Update" button on the coverpage that sets the data in the static tables.
1) I'm new to programming
2) I'm trying to use conditional loops with one variable to change the resolveNode search criteria (otherwise I could static code all 27 fields)
3) Here's the code associated with my "Update" button:
FCIF_Read_File_Index.CoverPage.CoverPage_Subform.Update::click - (JavaScript, client)
var i = 0,
j = "B";
for ( i = 0; i<=2; i++ ) {
if (j="R") {
this.resolveNode("LatestR.Row1[i].Cell1").rawValue = this.resolveNode("FCIF_Read_File_Index.Rescinded_Subform.Rescinded.Row1[i].Cell2").rawValue;
this.resolveNode("LatestR.Row1[i].Cell2").rawValue = this.resolveNode("FCIF_Read_File_Index.Rescinded_Subform.Rescinded.Row1[i].Cell3").rawValue;
this.resolveNode("LatestR.Row1[i].Cell3").rawValue = this.resolveNode("FCIF_Read_File_Index.Rescinded_Subform.Rescinded.Row1[i].Cell5").rawValue;
} else {
this.resolveNode("Latest[j].Row1[i].Cell1").rawValue = this.resolveNode("FCIF_Read_File_Index.Part_[j]_Subform.Part_[j].Row1[i].Cell2").rawValue;
this.resolveNode("Latest[j].Row1[i].Cell2").rawValue = this.resolveNode("FCIF_Read_File_Index.Part_[j]_Subform.Part_[j].Row1[i].Cell3").rawValue;
this.resolveNode("Latest[j].Row1[i].Cell3").rawValue = this.resolveNode("FCIF_Read_File_Index.Part_[j]_Subform.Part_[j].Row1[i].Cell5").rawValue;
}
if (i=2 && j="B") {
i=0;
j="C";
} else if ( i=2 && j="C" ) {
i=0;
j="R";
}
}

and page 2
