Customize Asset Pop-up window (the one that shows right after uploading a new asset) | Community
Skip to main content
josernegreira
March 23, 2017
Solved

Customize Asset Pop-up window (the one that shows right after uploading a new asset)

  • March 23, 2017
  • 1 reply
  • 1190 views

Hi,

I'm working in a requirement to customize the Assets page. In particular, it would be simply adding a disclaimer text in the upload pop-up that shows right after a new asset is uploaded. Common sense, tells me the requested change should be ridiculously easy to implement. However it's frustrating that I still haven't found how to implement it.

So the short version of the post, would be just the question: how can I do it?

So, as I didn't find the form and/or the page or any code related to it on CRXDE, I found this article, and 'Customizing Assets page', which is in a way, what I'm needing.
http://blogs.adobe.com/experiencedelivers/experience-management/aem-assets-ui-customize-ho me-page/

In case this article is accurate, I'm having some issues with the instructions.
The article has a prerequisite: Enable the Assets Home page experience using the steps in AEM Assets Home Page Experience.

This is described here: (in both 6.1 and 6.2 versions)
I use AEM 6.2, anyway I think the instructions are the same for these versions:

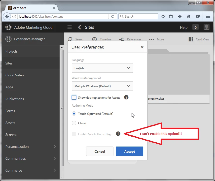
However, I'm blocked when I reach step 7, which is: 
7. Open the User Preferences dialog, and select Enable Assets Home Page. Save the changes.

It is is grey and never appears, as you can see in the screenshot.

Of course I've closed/open my user session, and I tried in a different browser, just in case. But it's always disabled.
Any ideas of what could be happening?

 

Thanks a lot,

José 

This post is no longer active and is closed to new replies. Need help? Start a new post to ask your question.
Best answer by josernegreira

Sorry, you can disregard this post. At least, the 2nd/long part. Just in case the 1st quick question is still alive. But just FYI: I'm not blocked any more with following the steps of the article. The checkbox isn't grey anymore. I think I forgot to check in some previous step.

I'll keep you posted.

Thanks!

1 reply

josernegreira
josernegreiraAuthorAccepted solution
March 23, 2017

Sorry, you can disregard this post. At least, the 2nd/long part. Just in case the 1st quick question is still alive. But just FYI: I'm not blocked any more with following the steps of the article. The checkbox isn't grey anymore. I think I forgot to check in some previous step.

I'll keep you posted.

Thanks!