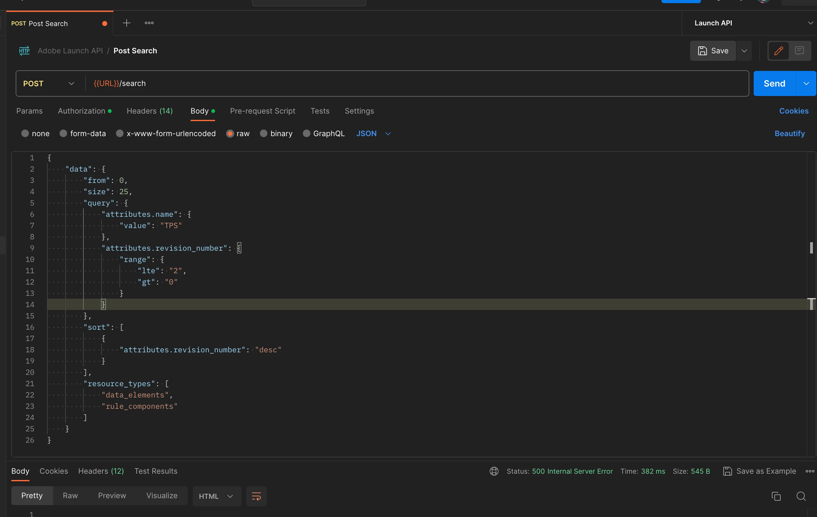
Launch API Search: Returning 500 internal error in postman
I am currently setting up an internal launch dashboard and some of the last functionality to get running is search. I am testing with Postman and I have successfully connected to many other endpoints, so I know authorization is not an issue. Below is my Postman route and payload. Is there something I am missing 