Solved
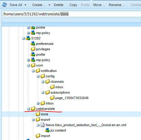
what is the data under /home/users/.../webtranslate
Hi Guys,
Does anyone know why there has very huge data under /home/users/.../webtranslate?
What is user effected if I delete this data?
/home/users/.../webtranslate/done
/home/users/.../webtranslate/export
/home/users/.../webtranslate/import
See attachment.
Thanks.
