privileges required for system user to lock and unlock the page | Community
Skip to main content
vijays80591732
Level 3
July 21, 2020
Solved

privileges required for system user to lock and unlock the page

  • July 21, 2020
  • 7 replies
  • 1908 views

Hi Team,

 

I have a below use case,

 

Lets say, Author-A has locked the page and he triggered the workflow. In, workflow I need to unlock the page using system user/super user (should not use admin session). How can I achieve it?

 

Tried below steps, but no luck:

1) created system user and provided jcr:all for content, workflow, etc/home. Am I missed to provide some permission still? what are the required permission for system user to lock and unlock, even its locked by other user?

2) Tried with workflow session.

 

Can anyone help to achieve this?

 

@arunpatidar26 @smacdonald2008 @arunpatidar26 @Ratna_Kumar @kautuk_sahni @wimsymons @cqsapientu69896 @vanegi @Veena_Vikram @varuns7990 @Theo_Pendle

 

Regards,

Vijay

This post is no longer active and is closed to new replies. Need help? Start a new post to ask your question.
Best answer by Nupur_Jain

Hi @vijays80591732 

 

Please refer post https://experienceleaguecommunities.adobe.com/t5/adobe-experience-manager/unable-to-unlock-a-page-with-system-user-using-workflow-in-aem-6/qaq-p/370806

The user who has locked the page can only unlock the page. No other users even with all rights could unlock the same page.

 

So, Instead the current user who is triggering the workflow, the user should only start workflow and then you can use system user to lock it in the first process step and then after your workflow process/participation steps, if page is required to be unlocked, you can use same sytem user session to unlock it.

 

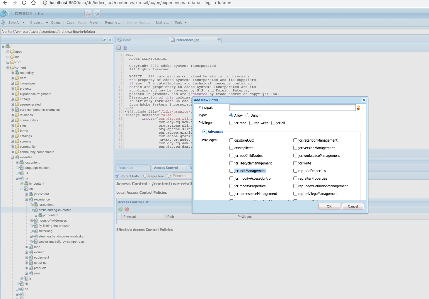
The only rights required to lock/unlock pages is jcr:lockManagement

 

Hope it helps!

Thanks!

Nupur

 

7 replies

VeenaVikraman
Community Advisor
Community Advisor
July 21, 2020

So as per basics of user management , a page locked by User A can only be unlocked by either User A or Administrator. I think this will stand true for a system user too.

Nupur_Jain
Adobe Employee
Nupur_JainAdobe EmployeeAccepted solution
Adobe Employee
July 21, 2020

Hi @vijays80591732 

 

Please refer post https://experienceleaguecommunities.adobe.com/t5/adobe-experience-manager/unable-to-unlock-a-page-with-system-user-using-workflow-in-aem-6/qaq-p/370806

The user who has locked the page can only unlock the page. No other users even with all rights could unlock the same page.

 

So, Instead the current user who is triggering the workflow, the user should only start workflow and then you can use system user to lock it in the first process step and then after your workflow process/participation steps, if page is required to be unlocked, you can use same sytem user session to unlock it.

 

The only rights required to lock/unlock pages is jcr:lockManagement

 

Hope it helps!

Thanks!

Nupur

 

vanegi
Adobe Employee
Adobe Employee
July 21, 2020

Please check https://helpx.adobe.com/in/experience-manager/kb/UnlockALockedPage.html.

 

"The "admin" account can unlock any page by opening the page and clicking on "Unlock Page" from the page properties drop down

NOTE: The original user holding the lock does have permission to unlock the page. However, other users, even if a member of the administrators group, DO NOT have the right to unlock pages that have been locked. Only the "admin" account has this right."

 

 

Adobe Employee
July 21, 2020

If you are looking for specific permissions, its "jcr:lockManagement" and you can add it from crxde "Access Control" tab Or from the new user management console if using 6.5. See below for more details:

 

Adobe Employee
July 21, 2020

If you are trying to automate it, you can simply use the lock/unlock processes as part of a workflow. That way the same system user will lock and unlock the node.

 

Adobe Employee
July 21, 2020

A page can be unlocked only by an admin is the lock owner 

vijays80591732
Level 3
July 28, 2020
Hi All, Thanks for your inputs. Yes, as everyone told I was unable to unlock page by superuser (eventhough If i give all the permission). So, using admin session I achieved. Thank Again 🙂