Hi All,
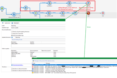
I have created a Data Schema in which I want to add some metadata of a file(load csv activity) like filename, status, timestamp that is being process. when the workflow runs, I add the filename, timestamp, no of records,ts etc in an enrichment activity and sends that to Insert/update activity. But it keeps throwing error.


I tried selecting - Directly using the targeting dimension and insert/update activity gives different error
WKF-560029 The document types of inbound events ('' and 'Reporting') are incompatible (step 'Reporting'). Unable to perform the operation.
would anyone have any idea how it can be resolved. ?
@Jyoti_Yadav
@ramon_bisswanger
@DavidKangni
Any help would be appreciated.